저번에 이어서 Pull request 에 대해 더 자세히 알아보자.
[IT/DevOps] - github#15 git pull request & git merge request 1편
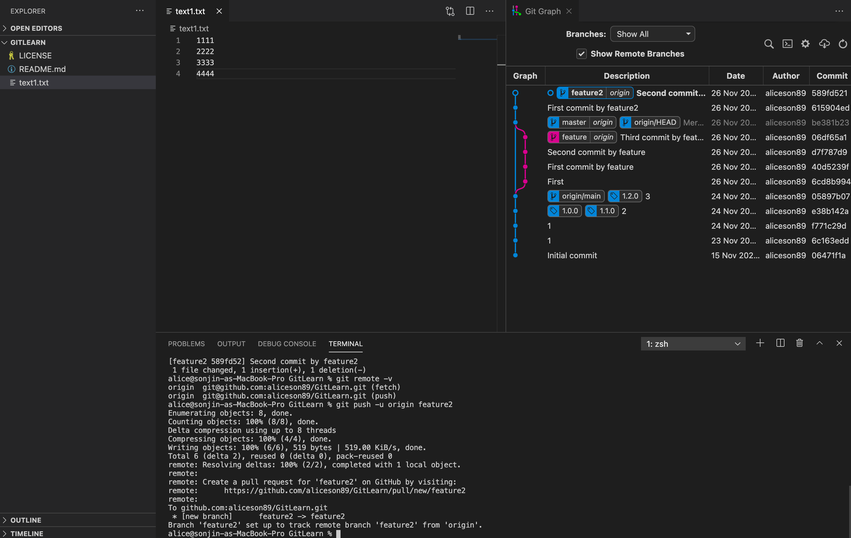
새로운 브랜치 feature2 를 만들고 2번의 commit을 한 후 push 한다.
% git push -u origin feature2
Enumerating objects: 8, done.
Counting objects: 100% (8/8), done.
Delta compression using up to 8 threads
Compressing objects: 100% (4/4), done.
Writing objects: 100% (6/6), 519 bytes | 519.00 KiB/s, done.
Total 6 (delta 2), reused 0 (delta 0), pack-reused 0
remote: Resolving deltas: 100% (2/2), completed with 1 local object.
remote:
remote: Create a pull request for 'feature2' on GitHub by visiting:
remote: https://github.com/aliceson89/GitLearn/pull/new/feature2
remote:
To github.com:aliceson89/GitLearn.git
* [new branch] feature2 -> feature2
Branch 'feature2' set up to track remote branch 'feature2' from 'origi

pull request 를 만들어준다.


지금까지는 pull request 를 만든 작업자의 입장에서 바라 보았다.
이제는 같이 협업하는 사람의 github을 접속해서 pull request 를 확인 해 본다.
1개의 pull request 가 들어온지 확인할 수 잇다.

이제 이 실제 요청에 들어가 파일을 확인한 후 변경하고 싶은 사항이 있으면 라인을 드래그해서 comment 를 달 수 있다.

계속해서 리뷰를 달려면 [start a review] 를 클릭하고 고치고 싶은 부분에 대한 코멘트를 계속한다.
또한 아래 사진과 같이 [Insert a suggest] 버튼을 클릭하면 해당 라인에 대한 update 된 코드를
suggestion 블락 안에서 바꿀 수 있게 된다.

아래와 같이 collaborator1234가 제안한 suggestion 이 코드모양으로 보여지는 것을 알 수 있다.

모든 리뷰를 마쳤으면 오른쪽 상단의 Finish your review 를 누르고 최종 리뷰평을 써서 제출하면 된다.

수정사항에 대해 고칠 길 원한다면 "Request changes" 를 선택하고 보내면 된다.

이제 pull requestor 의 계정으로 들어가서 확인해보면 collaborator1234가 보낸 수정사항을 확인 할 수 있고 코드 수정도 가능하다.

특히 collaborator1234 가 바뀐 코드 부분에 대한 언급을 했는데 이걸 바로 적용하고 싶으면 아래와 같이 버튼을 클릭하면 된다,


이제 마지막으로 updated commit을 merge 해주면 된다.


이제 master 브랜치 working directory로 checkout 하고 pull 을 해보자.

코드도 바뀌고 병합도 제대로 된것을 확인 할 수 있다.
다음편에서는 pull request 충돌 사항에 대해 알아보자.

내용이 도움이 되셨다면 블로그 구독하기 부탁드리겠습니다.
* 이 글의 모든 저작권은 aliceintr에 있으며 무단 배포 및 사용은 자제해 주시기 바랍니다. *
'DevOps > GIT' 카테고리의 다른 글
| github#18 git pull request 충돌 & command line 해결 (0) | 2020.11.27 |
|---|---|
| github#17 git pull request 충돌 & web editor 해결 (0) | 2020.11.27 |
| github#15 git pull request & git merge request 1편 (0) | 2020.11.27 |
| github#14 git project 잘 관리하기 (0) | 2020.11.26 |
| github#13 git rebase 충돌해결 (0) | 2020.11.26 |